We focus on the sanitary pressure vessels, process tanks and modular system design and manufacture.
Hot keywords:
Multi-functional extraction tank | Hemo Oil extract | CBD oil extraction equipment | Alcohol distillation tower | Scraper concentrator | Single-effect alcohol evaporator | Double effect concentrator | Ethanol recovery equipment | Hydrocarbon extract | ASME Certified reactor | Hemp oil crystallizatio | Low temperature ethanol extract | Ethanol precooling tank
Zhejiang Jhenten Machinery Co.,Ltd.
Contact: Henson.Zeng
Phone: +86 15957782988
Tel: +86 577-86867777
Email: info@jhenten.com
No.808 Haitong Road, Binhai Development Zone, Wenzhou City

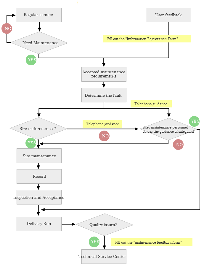
Comprehensive after-sales service
When the products sent to customers, it doesn’t mean the end of our service, it’s just a start.
Jhenten provide customers with comprehensive after-sales service, and establish perfect tracking system to ensure that our products always in the optimum running state.
The reliability of the component materials
Quality management system of Jhenten can ensure that all the raw materials and its certificate of origin can be traced. These files can be submitted to the client, and help customer to check the consistency of assembly unit material.

We focus on the sanitary pressure vessels, process tanks and modular system design and manufacture.